系统工程与电子技术 ›› 2025, Vol. 47 ›› Issue (12): 3935-3951.doi: 10.12305/j.issn.1001-506X.2025.12.19

• “基于模型的系统架构设计与验证技术”专栏 • 上一篇    

面向有人/无人机协同作战的体系架构正向建模方法

张进富(), 曹云峰(), 郭邦君, 王浩宇   

  1. 南京航空航天大学航天学院,江苏 南京 211106
  • 收稿日期:2025-03-03 修回日期:2025-05-30 出版日期:2025-11-28 发布日期:2025-11-28
  • 通讯作者: 曹云峰 E-mail:nygszjf@163.com;cyfac@nuaa.edu.cn
  • 作者简介:张进富(2001—),男,硕士研究生,主要研究方向为基于模型的系统工程、作战智能决策
    郭邦君(1999—),男,硕士研究生,主要研究方向为基于模型的系统工程、体系架构设计建模与仿真
    王浩宇(1999—),男,硕士研究生,主要研究方向为基于模型的系统工程、作战效能评估
  • 基金资助:
    重点实验室基金(6142002230102);江苏省研究生科研与实践创新计划(SJCX24_0121)资助课题

Forward modeling methodology for system of systems architecture in manned/unmanned aerial vehicle cooperative operations

Jinfu ZHANG(), Yunfeng CAO(), Bangjun GUO, Haoyu WANG   

  1. College of Astronautics,Nanjing University of Aeronautics and Astronautics,Nanjing 211106,China
  • Received:2025-03-03 Revised:2025-05-30 Online:2025-11-28 Published:2025-11-28
  • Contact: Yunfeng CAO E-mail:nygszjf@163.com;cyfac@nuaa.edu.cn

摘要:

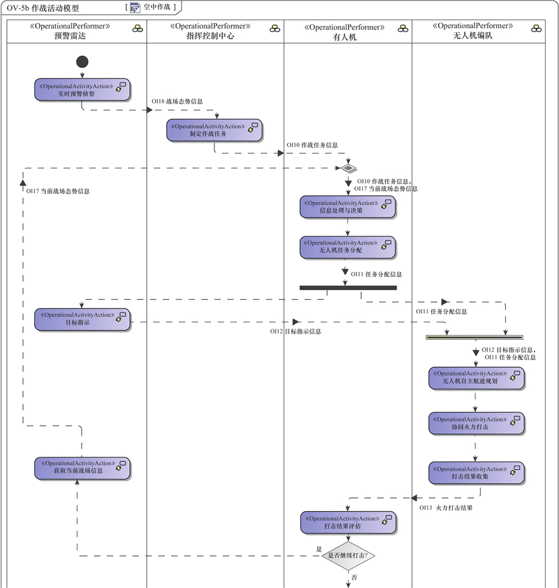
针对体系架构建模研究中宏观/微观建模分离的问题,引入国防部体系架构框架(Department of Defense Architecture Framework, DoDAF),对有人/无人机协同作战体系架构进行宏观/微观一体化正向建模。首先,简要介绍选择DoDAF的原因;其次,对DoDAF的视角视图进行“裁剪、补充、融合”,提出有人/无人机协同作战体系架构“概念设计—能力分析—活动描述—系统实现—映射关联”的正向建模流程;然后,在正向建模流程的指导下,从宏观/微观层面共同出发,建立有人/无人机协同作战体系架构模型;最后,通过语法验证、语义验证和多领域模型集成仿真验证,多维度验证架构模型正确性和有效性,对实现有人/无人机协同作战的“建模、评估、优化”一体化研究具有重要基础意义。

关键词: 有人/无人机协同作战, 国防部体系架构框架, 宏观/微观一体化, 正向建模

Abstract:

To address the issue of macro/micro modeling separation in system architectural modeling research, the Department of Defense Architecture Framework (DoDAF) is introduced to conduct an integrated macro/micro forward modeling for system of systems architecture in manned/unmanned aerial vehicle (MAV/UAV) cooperative operations. Firstly, the rationale for selecting the DoDAF is briefly explained. Next, by “tailoring, supplementing, and integrating” the viewpoints and views of DoDAF, a forward modeling process for the MAV/UAV cooperative operations system of systems architecture is proposed, encompassing “conceptual design—capability analysis—activity description—system implementation—mapping correlation”. Subsequently, guided by this forward modeling process, a macro/micro integrated architectural model for MAV/UAV cooperative combat is developed. Finally, the correctness and effectiveness of the architectural model are validated through syntactic verification, semantic verification, and multi-domain model-integrated simulation, providing a foundational basis for the integrated research on “modeling, evaluation, and optimization” of MAV/UAV cooperative operations.

Key words: manned/unmanned aerial vehicle (MAV/UAV) cooperative operations, Department of Defense Architecture Framework (DoDAF), macro/micro integration, forward modeling

中图分类号: